教育部科技司关于印发首批高等学校科技成果转化和技术转移基地典型经验的通知

作者: 时间:2020-09-27 点击数:

教育部科技司关于印发首批高等学校科技成果转化和技术转移基地典型经验的通知

教科技司〔202070

有关高校:

  为贯彻落实党中央、国务院关于推进科技成果转移转化的重要部署,支持高校探索创新科技成果转移转化机制,进一步加强高校科技成果转移转化能力,20192月,教育部认定了首批47所高等学校科技成果转化和技术转移基地(以下简称科技成果转移转化基地)。首批科技成果转移转化基地结合自身特点和发展需求,大胆探索,锐意进取,在风险防控、专业化能力建设、岗位设置及职称评聘、校外兼职与离岗创业、专利布局与高价值专利培育、科技成果所有权改革等方面形成了切实有效的做法,取得一批可参考借鉴的经验。现将首批科技成果转移转化基地的典型经验印发,供结合实际学习参考。(具体经验附后)

  教育部科技司

  2020416

首批科技成果转移转化基地典型经验之一

——风险防控机制

  科技成果转移转化工作流程复杂,环节较多,涉及面广。对科技成果转移转化过程中的各类风险因素进行有效识别,制定具有针对性的防控措施,是科技成果转移转化过程合法合规的重要保障。清华大学对成果处置标的技术情况、技术受让人情况、交易方案、审批程序等进行尽职调查; 大连理工大学完善管理流程,注重关键环节的风险防控;浙江大学明确了关联交易的范围,并制定了审批细则,建立了有效的风险防控机制。

  一、开展科技成果处置尽职调查(清华大学)

  制定《清华大学科技成果处置尽职调查办法》,规范尽职调查职责与程序,为标的技术情况调查、技术受让人情况调查、交易方案调查与分析以及审批程序合规性调查制订了行为守则。

  1.技术情况调查包括知识产权权属、知识产权法律状态、权利限制情况、法律纠纷情况、技术先进性、涉外涉密情况等。

  2.技术受让人情况调查包括股权结构与实际控制人、资信和经营情况、与学校关联情况等。

  3.交易方案调查与分析包括产业宏观经济和行业情况、交易形式、价格、关联关系等。

  4.审批程序合规性调查遵循成果完成人、院系、学校的顺序开展,当成果完成人及审批人员与项目存在利益关系时,需进行回避。

  5.尽职调查由技术转移专员负责开展,并编制尽职调查报告,经分管副主任审查同意后,报主任审批。涉及重大复杂项目委托第三方专业机构开展部分尽职调查的,由第三方机构出具书面报告或意见。尽职调查报告编制完成并经审批通过后,方可将科技成果处置方案提交学校知识产权管理领导小组会议审议。

  二、强化关键环节风险防控(大连理工大学)

  完善科技成果转移转化全流程管理体系,注重关键环节的风险防控。主要包括:围绕许可、转让、作价投资、收益分配、兼职和离岗创业等方面细化操作流程和异议处理程序,明确侵犯他人知识产权、擅自实施和转让或变相转让、转化过程中弄虚作假和非法牟利等行为的法律责任等。

  1.科研人员提交《职务科技成果登记表》和《职务科技成果许可/转让/作价投资申请表》时,知识产权办公室对科技成果有效性、成果完成人真实性和受让企业合法性进行审查。

  2.学校设立科技成果洽谈与取证室,要求全体成果完成人进行现场确认签字,取证视频影像备存。如有特殊情况需授权,由被委托人(必须是完成人之一)与委托人签署授权委托书,明确授权的责任、义务及收益分配等事项,留存被委托人与委托人的签字确认视频影像。

  3.制定《大连理工大学科技成果许可和转让实施细则(暂行)》,明确对关联关系的界定,要求成果完成人及时进行关联关系披露,提交利益关联书面声明。

  三、明确关联交易确认标准(浙江大学)

  制定《浙江大学科技成果转化审批细则》,明确交易关联方的确认标准,包括以下情况:

  1.股东/实际控制人:科技成果完成人或其亲属为受让方法人或受让方控制的法人的股东或实际控制人;

  2.任职:科技成果完成人或其亲属在受让法人或受让方控制的法人任法定代表人、董事、监事或高级管理人员(亲属是指夫妻、直系血亲、三代以内旁系血亲或者近姻亲,包括但不限于配偶、父母、子女及其配偶、兄弟姐妹及其配偶,配偶的父母、兄弟姐妹,子女配偶的父母等);

  3.收益/收入/消费:科技成果完成人接受受让方任何形式的收入或享受受让方提供的任何形式的收益分配、消费(包括已发生或在将来发生);

  4.其他:科技成果完成人与受让方之间,或与受让方控制的法人之间,存在可能导致科技成果转移转化利益转移的其他关系。

  与关联方进行的科技成果转移转化,科技成果完成人负有主动、充分披露该关联交易的义务,并承担不实披露的法律责任。科技成果转移转化涉及关联方且拟采取协议定价方式确定交易价格的,科技成果完成人须做论述说明,经所在单位审批后学校可一事一议。

  案例:成果完成人拟对聚合物接枝石墨烯的制备方法79项专利及专利申请权通过协议定价方式转让给意向方,在转化申请中主动披露了成果完成人之一任职意向企业董事长且系意向方股东之一,持股比例为64.29%”,所在院系初审同意后报送学校科研院审批。为确保交易的公开、公平、公正,特别是定价公允合理,科研院将该项科技成果转化申请的定价方式由协议定价变更为挂牌交易,在完成人所在单位、学校相关部门以及技术交易平台网站公示了科技成果名称、内容、转化方式、拟交易价格及关联情况,同时委托第三方评估机构进行评估后,提请学校科技成果转化审批小组审批,并提交校务会讨论审议通过。

首批科技成果转移转化基地典型经验之二

——专业化机构和人才队伍建设

  专业化机构和人才队伍建设是科技成果转移转化工作实现高水平发展的重要支撑。浙江大学有效整合内设机构资源,充分发挥国家大学科技园作用,推动科技成果转移转化和创新创业工作;北京理工大学探索了事业化管理与市场化运营相结合的新机制;东南大学、中国地质大学(武汉)实施市场化运营机制,有效解决人员聘用、考核和激励等问题。清华大学组建了包括技术转移专员、知识产权专员、合规风控专员及综合保障人员的技术转移队伍;南京理工大学通过市场化手段建设职业技术经理人队伍,提供一站式服务;江苏大学组建了一支百余人的技术经理人队伍,采取三诊模式开展成果转化服务。

  一、校内机构协同推动科技成果转移转化(浙江大学)

  整合科学技术研究院、工业技术转化研究院、国家大学科技园等校内机构资源,搭建原始创新、技术研发、成果转化、孵化产业化全链条的成果转化体系,加快科技成果在科技园内转化及产业化。科技园按照汇聚资源,构建平台,强化服务,孵小扶新的思路,积极推动科技成果转化、高新技术企业孵化和创新创业人才培养。

  1.强化创新创业服务,搭建 “FOCUS”(全维度Full-Field、跨领域Overarching、终身制Career、全球化Universal、高赋能Stimulating)创新服务体系,将智享(科创产业学习交流平台)、智汇(行业科研发展高端对话)、智融(泛浙大投融资对接)、智学(浙大创新创业训练营)、求是桥(浙大科技成果对接)等五大服务平台化,通过国家级科技企业孵化器、国家备案(专业化)众创空间等载体,吸引浙大师生在科技园内创办孵化企业、转化科技成果。

  2.积极推进大学生创业,通过搭建杭州大学生创业学院杭州大学生创业园(西湖-浙大科技园)“e-WORKS创业实验室杭州国际人才创业创新园(紫金园区)等,推进创业教育、创业实践,扶持自主创业,促进大学生在科技园转化成果。

  3.积极引入民间资本,构建浙大紫金创投联盟紫兴天使投资基金等投融资服务平台,并且与金融机构建立金融服务超市,通过资本服务,加快成果转化。

  4.加强与浙江宁波、江西南昌等地的校地合作,加快科技成果在当地转化,促进高新技术产业向地方辐射。

  二、事业化管理+市场化运营的技术转移机构建设(北京理工大学)

  探索以事业化管理+市场化运营为主要特征的新型技术转移机构,同时设立技术转移中心和技术转移有限公司。

  技术转移中心是学校正式设立的二级部门(非挂靠机构),统一管理技术转让、许可、作价入股等业务。技术转移公司是运行实体,作为人员聘用、考核、激励平台,以市场化机制开展科技成果转移转化活动。学校不再承担包括处级干部在内的人员工资、房租等经费,而是从转化收益中提取10%作为机构运行经费,建立收益与业绩直接挂钩的特色机制,既充分发挥市场优势,有效调动团队积极性,又强调事业职能,坚持在学校统一部署下保障事业发展方向。

  目前,已组建15人的专业化团队,打造了一系列品牌活动,实施了理工导航、北理艾尔等成功案例。

  三、资产经营公司全资控股的市场化技术转移机构建设(东南大学)

  将原技术服务公司改制为技术转移中心有限公司,由资产公司全资控股,科研院应用技术院院长担任董事长(不取酬),总经理采取市场化方式聘任,业务上接受科研院的指导。

  公司负责专利转让、技术作价入股及持股、建立投资孵化基金、设立并管理技术转移中心,同时作为企业化研究院的持股平台。

  采用市场化运行模式,招募了校企、校地合作、股权投资、孵化器建设等方面专业人才,根据责任分工同科研院签署合作备忘录,明晰工作界面和财务界面,进行市场化结算,自负盈亏,高管聘任由董事会决策,其他人员聘任由管理层决定,按照市场化模式建立薪酬标准和绩效考核标准。

  四、完全市场化运营的技术转移机构建设(中国地质大学〔武汉〕)

  成立了完全市场化运营的中部知光技术转移有限公司,负责建设运营国家知识产权运营公共服务平台高校运营(武汉)试点平台国家技术转移中部中心技术转移综合服务市场中国科协(武汉)海外科技人才离岸创新创业基地

  组建了一支100多人的专业团队,核心骨干成员拥有市场化运营经验,具有多个行业背景,熟悉知识产权、专利运营、市场推广、产业孵化和科技金融等相关知识。

  提出布局+运营一体化的专利运营理念,采用知识产权+”的运营模式,围绕关键领域技术,先开展专利布局,形成高价值专利包,再根据项目特点,以知识产权为核心,灵活选择运营方式,如专利许可、技术转移、产学研合作、产业孵化、资本运作等。搭建网络运营平台,汇聚人才、项目和专利等信息。与300多所高校、200多个城市、40余个科技服务机构建立合作关系,构建高校成果转移转化全价值服务链。

  五、四类专员技术转移队伍(清华大学)

  通过外部招聘、内部选派等形式组建了一支技术转移队伍,包括技术转移专员、知识产权专员、合规风控专员及综合保障人员,并在人员薪酬管控方面较学校职能部门享有一定自由度,可以适当参照市场标准确定人员薪酬。

  1.技术转移专员由学校根据学科和成果转化重点领域设置,要求具备电子信息、化工材料、生物医药、机械装备等专业硕士或博士学位,具有多年本专业领域研发或产业工作经验,能够承担相关技术领域成果转化的协调推动工作。

  2.知识产权专员应具备专利代理人等专业资质,具有高校或企业知识产权管理经验,能够做好学校科研成果的知识产权保护。

  3.合规风控专员应具备律师等专业资质,具有高校或企业法律实务经验,从制度建设、项目风控等层面,保障学校科技成果转移转化工作有序开展。

  4.综合保障专员主要负责财务资产管理、会务接待、外事等方面的工作。

  六、技术经理人一站式服务(南京理工大学)

  成立技术转移中心有限公司(学校全资),通过市场化手段组建了一支由海归博士、专利代理人、技术经纪人、律师、财务专家等40余人组成的职业技术经理人队伍,为技术转移提供一站式服务。由具有专业技术背景的博士牵头,协同专利代理人、技术经纪人、项目专员一同组建运营小组,围绕学校优势学科开展技术经纪服务,实现懂技术、懂市场、懂法律的团队服务模式。

  对团队专职人员实行基本工资+绩效工资+转让贡献奖励的薪酬体系,将员工的工资与平时工作的和转化突出贡献的挂钩。

  七、技术经理人三诊模式(江苏大学)

  与江苏省技术交易市场合作成立江苏省首批技术经理人事务所,形成了100多人规模、专兼职结合的技术经理人队伍。聘用方式有两类:一类是由江苏省技术产权交易市场聘任,成为其注册的技术经理人;另一类是由镇江江苏大学技术转移有限公司、江苏汇智有限公司依据江苏省技术经理人管理规则聘任,包括市场招聘的专职人员以及江苏大学在职教师、科研院长及校友、科技镇长团成员、龙头企业技术负责人、地方政府科技助理等兼职人员。

  技术经理人采取三诊模式开展校地、校企科技服务及科技成果转移转化。第一,坐诊模式。定期安排学校专家在各技术转移分中心进行技术坐诊,由地方政府组织对口企业现场咨询,技术经理人进行跟踪服务。第二,巡诊模式。技术转移中心与地方科技部门共同组织专家对企业进行技术巡诊,技术经理人对有需求的企业进行跟踪、对接、反馈,帮助企业解决技术改造、升级转型等难题。第三,会诊模式。组织校友企业家及专家团,对学校科技成果进行技术会诊,筛选出具有市场价值的成果,在校友会网站发布,开展江苏大学科技成果认领资助工程,承担该工程的校友被聘为技术经理,可获得技术经理人有关奖励。

首批科技成果转移转化基地典型经验之三

——职称评聘、兼职兼薪与离岗创业

  畅通从事成果转化工作教师的职称晋升通道,明确科技人员校外兼职和离岗创业相关制度,能够有效激发科研人员开展创新创业和科技成果转移转化的活力。科技成果转移转化基地加大改革力度,将国家有关激励政策在实际工作中贯彻落实。大连理工大学、苏州大学设立了成果转化类岗位;四川大学在职称评审中增加成果转化类指标;清华大学、浙江工业大学规范了校外兼职、离岗创业的审批流程和相关规定。

  一、科技成果转化进款等纳入岗位评聘条件(大连理工大学)

  设立科技成果转化类高级专业技术岗位,将科技成果转化进款等纳入评聘条件。对于转系列竞聘该类型岗位的人员要有一定的科技成果转化工作经历,包括但不限于在各级各类工程(技术)研究中心(工程实验室)、校企校地研究院等平台承担项目,以签订的科技成果转化合同(技术许可、转让和作价投资)为准。

  二、单列应用推广型岗位(苏州大学)

  单列应用推广型岗位,重点考察应聘人员的实际水平和发展潜力与岗位的匹配度。对高级职务申报者,学校组织专家进行同行外审,重点考察代表性成果的创新水平、质量以及转化情况,同时由校内专家进行学科组评议,根据申报人员申报的岗位类别、工作业绩和学术水平等进行综合评议,最后向高级职称评审委员会推荐人选。

  近两年,已有5名教师申报应用推广型岗位,3名通过评审被正式聘任,其中正高2名,副高1名。

  三、成果转化类指标列入职称评审标准(四川大学)

  1.在【优秀青年教师破格申报】中,将作为负责人承担横向项目且到校经费(或累计到校经费)达到某个额度作为必备条件选项之一申报副高级/正高级职称。

  2.在【优秀青年教师绿色通道】和【专职科研系列】明确作为第一发明人,以四川大学为第一单位获得授权发明专利并签订技术许可或转让合同,且实际到校经费(不含拨出经费)达到某个额度作为必备条件选项之一申报副高级/正高级职务。

  3.在【教学科研系列】明确承担横向科研项目(或重大科研成果转化、大型工程项目,排名前31项且到校经费(不含拨出经费)达到某个额度可作为必备条件选项之一申报副教授/教授,且在【教学科研系列】和【专职科研系列】均明确将作为第一单位及第一完成人推广应用原创性重大知识产权≥1项且成果转化累计到校总经费(不含拨出经费)达到某个额度作为申报副教授/教授(副研究员/研究员)的可选条件之一。

  4.在【工程实验系列】明确作为技术负责人开发的职务发明成果实现产业化(或重大科研成果转化、重大工程技术项目转化、大型工程项目),且累计上交学校效益达到某个额度可作为必备条件选项之一申报高级/正高级工程师。

  四、规范兼职兼薪与离岗创业审批、时限、取酬、考核等要求(清华大学)

  印发《清华大学教职工校外兼职活动管理规定》,规范校外兼职分类与审批、校外兼职时间与取酬、与科技成果转化有关的离岗创新创业管理、相关责任等。

  1.从事校外兼职应由本人申报,经所在二级单位审核同意,报人事处审批。原则上不得在企业担任法定代表人、董事长、经理、财务负责人、执行董事等重要职务,不得作为企业的实际控制人。兼职时间原则上每周不超过一天,全年累计不超过二十二天。

  2.校外兼职情况纳入教职工年度考核内容,教职工于每年年底如实向学校报告全年兼职情况,由二级单位在本单位范围内进行公示。

  3.教职工离岗创业,由本人提出书面申请,所在二级单位在保证学校教育教学、科学研究等任务顺利完成的基础上,根据学科发展和科技创新需要,依据学校知识产权管理领导小组批准的科技成果处置方案,并结合本单位实际情况提出审核意见,报学校审批;经学校批准,教职工可以离岗从事科技成果转化等创新创业活动。

  4.离岗创新创业时间原则上不超过三年,且不得超过聘用合同期限;不得从学校和校外聘用单位同时获得报酬。创业期满或本人提出提前回校,由所在二级单位按照规定进行岗位聘任。

  五、明确离岗创业期限、职称评聘、养老保险等政策(浙江工业大学)

  1.离岗创新创业的期限一般不超过5年,最多续签一次,两次期限累计不超过6年。

  2.在专业技术职务评聘、岗位等级晋升、年度考核等方面将离岗创业期间取得的科技开发、技术应用、成果转化等业绩作为重要依据。

  3.允许离岗创业人员在养老保险问题上拥有选择权,可按规定继续参加事业单位社会保险,也可选择在企业所在地参加社会保险。

  4.审批流程一般为:个人填写《浙江工业大学离岗创业申请表》,详细说明离岗创业去向及创业项目说明,经所在部门同意并签署意见,人事处处务会讨论、签署意见后,上报学校党委会审议通过,向浙江省人社厅报备,最后学校与个人签订离岗创业协议。

  目前,共有14位教师办理了离岗创业申请手续。据不完全统计,已创办企业4家,创造产值2000多万元,争取到合作经费近千万元,带动劳动就业65人。

首批科技成果转移转化基地典型经验之四

——专利布局与高价值专利培育

  开展专利布局与高价值专利培育,是提升专利成果质量的有效手段,有利于科技成果转移转化效率的提高。科技成果转移转化基地加强对专利信息的分析利用,探索专利导航服务科技创新机制,从创新源头抓质量,主动研发符合市场需求的高水平科研成果。湖南大学、中山大学、南京理工大学、江苏大学、苏州大学等开展了各具特色的高价值专利培育工作;山东理工大学围绕重大科技成果,组建专家团队进行专利导航和布局,为开展成果转化奠定了坚实的基础。

  一、实施高价值专利挖掘与培育工程(湖南大学)

  成立了科技成果转化中心(知识产权中心)和知识产权信息服务中心,购置了高校专利管理云服务、InnographincoPatProQuest Dialog等专利检索与分析平台,提供专利预检索、专利分析、专利导航、专利交易和运营反馈等服务,为18个科研团队开展了专利导航分析。

  实施高价值专利挖掘与培育工程,引入外部知识产权专业服务机构,围绕优势行业领域和战略性新兴产业遴选重点项目或优势研发团队,布局基础专利、支撑性专利、延伸性专利、防御性专利等,构建高价值专利组合,形成保护合力,确保权利稳定性。

  例如:围绕新能源汽车关键技术研发布局15件专利,并成功应用于湖南猎豹汽车股份有限公司有关车型上,预计每年可产生综合经济效益3200万元。

  二、重大项目专利导航和高价值专利培育(中山大学)

  依托学校国家知识产权信息服务中心开展高价值专利培育,借助中心丰富的专利信息资源,围绕学校重大、重点科研团队,提供专利信息检索分析、专业技术分析导航服务,使科研人员及时了解和掌握最新的产业发展、技术创新趋势,把握竞争优势,寻求市场机遇,为更好地进行技术创新、成果保护及成果转化提供重要参考依据。此外,与第三方知识产权服务机构合作,进行知识产权信息分析、市场前景评估、专利导航和布局等。

  每年自筹经费5001000余万元,遴选有产业化前景的项目,开展专利导航和高价值专利培育,形成一批高质量专利成果,促成专利转让和实施许可项目、横向合作项目共计68项,转化金额达到5802万元。

  三、高价值专利培育示范中心建设(南京理工大学、江苏大学)

  南京理工大学建设先进焊接装备技术领域高价值专利培育示范中心,建立包括专利导航、专利挖掘与布局、专利申请、专利运营的有效服务机制。

  1.进行专利态势分析,梳理现有技术清单,分析关键技术和空白点。

  2.开展专利布局,申请前进行预审查新,形成一批核心高质量专利,构建形成专利池。

  相关技术成果已在国防、高档装备、承压设备、新能源、新材料、轨道车辆等领域大型国企、中小型民营科技企业得到应用。

  江苏大学发挥在农业装备工程领域的学科优势,联合企业共同建立高价值专利培育示范中心。

  1.建立组织管理机构,形成高价值专利全流程管理规范,建立知识产权管理信息平台,深入开展专利竞争态势分析,并围绕核心技术进行战略性布局。

  2.建立智能农业装备高价值专利评价指标体系及专利申请预审机制,在专利申请前,由技术负责人组织行业专家对研发成果的技术先进性、市场应用前景进行评估,选择较好的研发成果,提交完整、充分的技术交底书。专利服务团队围绕技术难点开展关键技术分析,制定专利布局策略,完成高质量专利申请。

  例如:围绕核心技术一种轴向喂入式稻麦脱粒分离一体化装置布局了23件发明专利,并以专利许可的方式应用于履带式联合收割机龙头企业,建成多条高效能联合收割机生产线,形成了年产6万台的生产能力,近三年共销售产品86082台。

  四、龙头企业、优势学科、高端服务三位一体的高价值专利培育(苏州大学)

  探索建立龙头企业、优势学科、高端服务三位一体的高价值专利培育路径,布局高端微纳制造装备高价值专利培育示范中心。依托微纳光学制造优势学科和教育部重点实验室、江苏省重点实验室,联合苏大维格科技集团股份有限公司,聘请专业服务机构,组建管理委员会和项目管理、技术研发、专利分析,信息平台、专利申请、专利转化等6个专业工作组,进行专利导航和前瞻性布局分析,选择有市场化前景的高端微纳制造装备技术方向开展研发,及时布局专利,进行专利申请预审和专利撰写质量跟踪,形成多个高价值专利组合,并分步推动相应技术的产业化或技术转移。

  经过近3年的建设,学校和苏大维格联合布局申请了一批高价值专利,研发的高速率大幅面双驱微纳紫外激光直写系统iGrapher800”,出口以色列、韩国等国家;研制的纳米光刻设备NanoCrystal是国际上首台实现100 nm特征结构的并行直写光学系统。

  五、专业团队指导开展精准布局(山东理工大学)

  毕玉遂教授带领的研究团队历经14年,成功研制出无氯氟新型聚氨酯化学发泡剂,引起国内外高度关注。学校充分了解课题组的研究进展及知识产权保护需求,及时向有关部门报告情况,寻求专业指导。国家知识产权局专门成立微观专利导航工作组进驻山东理工大学,指导学校开展专利布局、撰写、申请等工作。

  学校成立了专利分析、撰写团队,团队成员均具有比较深厚的有机化学理论基础,在专家指导下对核心专利进行全面分析,将无氯氟聚氨酯化学发泡剂的反应原理同有机化学理论充分结合,尽可能扩展技术保护范围。同时,对下游产业链的应用方面也进行了专利布局,对未来可能衍生出的新领域和新技术进行保护。目前,共申请中国发明专利40余件,2件核心专利已获得授权;申报PCT专利3件,覆盖欧、美、日等主要发达国家,已陆续获得多国授权。

  2017年,学校与淄博补天新材料技术有限公司就该成果签订了专利独占许可协议,合同金额高达5.2亿元,创下国内高校专利许可使用费的最高纪录。

首批科技成果转移转化基地典型经验之五

——积极探索新机制

  科技成果转移转化基地创新工作方法和工作思路,积极探索赋予科研人员科技成果所有权改革。西南交通大学开展以事前产权激励为核心的职务科技成果权属改革,将转化后奖励前置为所有权共有;四川大学建立了科学确权的决策机制,进行学校与成果完成人的产权分割;上海交通大学探索实施权利分割+授权投资的模式,形成了独具特色的科技成果转移转化工作体系。

  此外,还有一些科技成果转移转化基地在实践中形成了一些特色做法,例如:西北工业大学建立了首席科学家一票否决制,保证成果转化企业技术发展方向不偏离正轨;首都师范大学采用三段指标评估法,对科技成果进行评估和诊断。

  一、混合所有制改革(西南交通大学)

  将对成果完成人的转化后奖励前置为所有权共有,实现从三权(使用权、处置权与收益权)到一权(知识产权)的引领性改革,在转化前就约定科技成果完成人与学校共享所有权,成为共同专利权人,以科技成果确权方式实现科技成果完成人身份变革,充分赋予他们对科技成果转化的自主权、决策权、定价权,从根本上调动了成果完成人的转化积极性与主动性。

  目前,已完成222项职务科技成果分割确权,通过职务科技成果混合所有制作价入股成立了24家高科技创业公司,吸引社会投资近8亿元。

  二、科学确权决策机制(四川大学)

  建立科学确权决策机制,成立科技成果所有权权属认定工作小组(简称确权小组),由科研院、产研院、国资处、财务处、审计处、后勤管理处、科产集团、学院(所、中心等)等部门及校内外技术专家、投融资专家组成。成果完成人提出确权申请,写明成果的项目来源、经费使用情况、资源使用情况,由确权小组组织评议,按照一定的公式计算,确定该成果权属分享比例。确权结果在校内公示15日无异议后,学校与成果完成人签署所有权权属共享协议书。

  三、产权分割+授权投资机制(上海交通大学)

  采用产权分割+授权投资的机制创新,打通科技成果作价投资的完整链条。以糖尿病糖化血红蛋白相关成果作价投资为例,具体流程为:

  1.学校与意向方初步达成合作协议,以2000万元的注册资本成立公司。

  2.学校与持股单位、成果完成人签订科技成果分割转让协议,以一元名义价格将科技成果向两者转让,其中持股单位占比40%,成果完成人团队占比60%

  3.学校授权持股单位与意向方、成果完成人团队共同成立公司。

  4.对科技成果进行无形资产评估。

  5.持股单位与成果完成人团队按照约定比例将科技成果向新设公司转让,并完成出资。

  四、首席科学家一票否决制(西北工业大学)

  在组建科技成果转化企业时,由投资者组建专业运营团队,负责企业的经营管理,设立首席科学家,负责企业技术发展规划。首席科学家一般由学校科研团队负责人担任,并在公司章程中对其职权进行约定,作为董事出席董事会,拥有企业技术发展方向的一票否决权。当企业发展方向违背其组建初衷,首席科学家可行使一票否决权,确保企业发展方向不偏离正轨。

  自该制度实施以来,先后有2名院士、3名长江学者以及多名学科带头人担任科技成果转化企业的首席科学家,为企业的高质量持续发展保驾护航。

  例如:某公司首席科学家把握技术方向,引领其不断在技术应用上实现突破,成立9年来始终致力于陶瓷基复合材料研制和生产,已开展十个国家重大科技专项的研发,成功实现了军转民,应用到了民航客机、高铁和重卡等产品上,将形成年产值数十亿元的产业规模。铂力特公司首席科学家为其制定了金属3D打印全套解决方案提供商的发展定位,在8年内建立了独创的全链条金属3D打印技术创新体系,成为中国工业级金属3D打印领域的领军企业、中国第一家全产业链3D打印股。

  五、成果价值三段指标评估法(首都师范大学)

  采用三段指标评估法,对科技成果进行评估和诊断,从技术、人才、法律、知识产权、市场应用前景等多方面进行论证。在信息披露阶段、知识产权申请阶段和成果转化及产业化三个阶段,分别组织专业机构和专家团队进行论证,并使校方、成果团队和企业方在每一阶段就该项科研成果的评估价值达成一致。价值评估是一个区间而不是固定值,最终的交易价格只要落入区间即可,从细节处落实了对科技成果完成人、管理人员的尽职免责条款。

首批科技成果转移转化基地典型经验之六

——科技成果转移转化工作流程

  有关高校结合实际工作制定了科技成果转移转化工作流程图(见附件),内容全面、流程清晰、一目了然,使科研人员明确了解科技成果转移转化的程序,有利于推动他们在转化各阶段积极配合管理部门推进相关工作。

  一、大连理工大学科技成果转移转化工作流程

  二、东南大学科技成果转移转化工作流程图

  三、浙江大学科技成果转移转化工作流程图

  四、湖南大学科技成果转移转化工作流程图

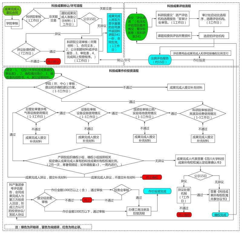
  五、四川大学科技成果转移转化工作流程图

  六、首都师范大学科技成果转移转化工作流程图

 

教育部科技司关于印发首批高等学校科技成果转化和技术转移基地典型经验的通知

教科技司〔202070

有关高校:

  为贯彻落实党中央、国务院关于推进科技成果转移转化的重要部署,支持高校探索创新科技成果转移转化机制,进一步加强高校科技成果转移转化能力,20192月,教育部认定了首批47所高等学校科技成果转化和技术转移基地(以下简称科技成果转移转化基地)。首批科技成果转移转化基地结合自身特点和发展需求,大胆探索,锐意进取,在风险防控、专业化能力建设、岗位设置及职称评聘、校外兼职与离岗创业、专利布局与高价值专利培育、科技成果所有权改革等方面形成了切实有效的做法,取得一批可参考借鉴的经验。现将首批科技成果转移转化基地的典型经验印发,供结合实际学习参考。(具体经验附后)

  教育部科技司

  2020416

首批科技成果转移转化基地典型经验之一

——风险防控机制

  科技成果转移转化工作流程复杂,环节较多,涉及面广。对科技成果转移转化过程中的各类风险因素进行有效识别,制定具有针对性的防控措施,是科技成果转移转化过程合法合规的重要保障。清华大学对成果处置标的技术情况、技术受让人情况、交易方案、审批程序等进行尽职调查; 大连理工大学完善管理流程,注重关键环节的风险防控;浙江大学明确了关联交易的范围,并制定了审批细则,建立了有效的风险防控机制。

  一、开展科技成果处置尽职调查(清华大学)

  制定《清华大学科技成果处置尽职调查办法》,规范尽职调查职责与程序,为标的技术情况调查、技术受让人情况调查、交易方案调查与分析以及审批程序合规性调查制订了行为守则。

  1.技术情况调查包括知识产权权属、知识产权法律状态、权利限制情况、法律纠纷情况、技术先进性、涉外涉密情况等。

  2.技术受让人情况调查包括股权结构与实际控制人、资信和经营情况、与学校关联情况等。

  3.交易方案调查与分析包括产业宏观经济和行业情况、交易形式、价格、关联关系等。

  4.审批程序合规性调查遵循成果完成人、院系、学校的顺序开展,当成果完成人及审批人员与项目存在利益关系时,需进行回避。

  5.尽职调查由技术转移专员负责开展,并编制尽职调查报告,经分管副主任审查同意后,报主任审批。涉及重大复杂项目委托第三方专业机构开展部分尽职调查的,由第三方机构出具书面报告或意见。尽职调查报告编制完成并经审批通过后,方可将科技成果处置方案提交学校知识产权管理领导小组会议审议。

  二、强化关键环节风险防控(大连理工大学)

  完善科技成果转移转化全流程管理体系,注重关键环节的风险防控。主要包括:围绕许可、转让、作价投资、收益分配、兼职和离岗创业等方面细化操作流程和异议处理程序,明确侵犯他人知识产权、擅自实施和转让或变相转让、转化过程中弄虚作假和非法牟利等行为的法律责任等。

  1.科研人员提交《职务科技成果登记表》和《职务科技成果许可/转让/作价投资申请表》时,知识产权办公室对科技成果有效性、成果完成人真实性和受让企业合法性进行审查。

  2.学校设立科技成果洽谈与取证室,要求全体成果完成人进行现场确认签字,取证视频影像备存。如有特殊情况需授权,由被委托人(必须是完成人之一)与委托人签署授权委托书,明确授权的责任、义务及收益分配等事项,留存被委托人与委托人的签字确认视频影像。

  3.制定《大连理工大学科技成果许可和转让实施细则(暂行)》,明确对关联关系的界定,要求成果完成人及时进行关联关系披露,提交利益关联书面声明。

  三、明确关联交易确认标准(浙江大学)

  制定《浙江大学科技成果转化审批细则》,明确交易关联方的确认标准,包括以下情况:

  1.股东/实际控制人:科技成果完成人或其亲属为受让方法人或受让方控制的法人的股东或实际控制人;

  2.任职:科技成果完成人或其亲属在受让法人或受让方控制的法人任法定代表人、董事、监事或高级管理人员(亲属是指夫妻、直系血亲、三代以内旁系血亲或者近姻亲,包括但不限于配偶、父母、子女及其配偶、兄弟姐妹及其配偶,配偶的父母、兄弟姐妹,子女配偶的父母等);

  3.收益/收入/消费:科技成果完成人接受受让方任何形式的收入或享受受让方提供的任何形式的收益分配、消费(包括已发生或在将来发生);

  4.其他:科技成果完成人与受让方之间,或与受让方控制的法人之间,存在可能导致科技成果转移转化利益转移的其他关系。

  与关联方进行的科技成果转移转化,科技成果完成人负有主动、充分披露该关联交易的义务,并承担不实披露的法律责任。科技成果转移转化涉及关联方且拟采取协议定价方式确定交易价格的,科技成果完成人须做论述说明,经所在单位审批后学校可一事一议。

  案例:成果完成人拟对聚合物接枝石墨烯的制备方法79项专利及专利申请权通过协议定价方式转让给意向方,在转化申请中主动披露了成果完成人之一任职意向企业董事长且系意向方股东之一,持股比例为64.29%”,所在院系初审同意后报送学校科研院审批。为确保交易的公开、公平、公正,特别是定价公允合理,科研院将该项科技成果转化申请的定价方式由协议定价变更为挂牌交易,在完成人所在单位、学校相关部门以及技术交易平台网站公示了科技成果名称、内容、转化方式、拟交易价格及关联情况,同时委托第三方评估机构进行评估后,提请学校科技成果转化审批小组审批,并提交校务会讨论审议通过。

首批科技成果转移转化基地典型经验之二

——专业化机构和人才队伍建设

  专业化机构和人才队伍建设是科技成果转移转化工作实现高水平发展的重要支撑。浙江大学有效整合内设机构资源,充分发挥国家大学科技园作用,推动科技成果转移转化和创新创业工作;北京理工大学探索了事业化管理与市场化运营相结合的新机制;东南大学、中国地质大学(武汉)实施市场化运营机制,有效解决人员聘用、考核和激励等问题。清华大学组建了包括技术转移专员、知识产权专员、合规风控专员及综合保障人员的技术转移队伍;南京理工大学通过市场化手段建设职业技术经理人队伍,提供一站式服务;江苏大学组建了一支百余人的技术经理人队伍,采取三诊模式开展成果转化服务。

  一、校内机构协同推动科技成果转移转化(浙江大学)

  整合科学技术研究院、工业技术转化研究院、国家大学科技园等校内机构资源,搭建原始创新、技术研发、成果转化、孵化产业化全链条的成果转化体系,加快科技成果在科技园内转化及产业化。科技园按照汇聚资源,构建平台,强化服务,孵小扶新的思路,积极推动科技成果转化、高新技术企业孵化和创新创业人才培养。

  1.强化创新创业服务,搭建 “FOCUS”(全维度Full-Field、跨领域Overarching、终身制Career、全球化Universal、高赋能Stimulating)创新服务体系,将智享(科创产业学习交流平台)、智汇(行业科研发展高端对话)、智融(泛浙大投融资对接)、智学(浙大创新创业训练营)、求是桥(浙大科技成果对接)等五大服务平台化,通过国家级科技企业孵化器、国家备案(专业化)众创空间等载体,吸引浙大师生在科技园内创办孵化企业、转化科技成果。

  2.积极推进大学生创业,通过搭建杭州大学生创业学院杭州大学生创业园(西湖-浙大科技园)“e-WORKS创业实验室杭州国际人才创业创新园(紫金园区)等,推进创业教育、创业实践,扶持自主创业,促进大学生在科技园转化成果。

  3.积极引入民间资本,构建浙大紫金创投联盟紫兴天使投资基金等投融资服务平台,并且与金融机构建立金融服务超市,通过资本服务,加快成果转化。

  4.加强与浙江宁波、江西南昌等地的校地合作,加快科技成果在当地转化,促进高新技术产业向地方辐射。

  二、事业化管理+市场化运营的技术转移机构建设(北京理工大学)

  探索以事业化管理+市场化运营为主要特征的新型技术转移机构,同时设立技术转移中心和技术转移有限公司。

  技术转移中心是学校正式设立的二级部门(非挂靠机构),统一管理技术转让、许可、作价入股等业务。技术转移公司是运行实体,作为人员聘用、考核、激励平台,以市场化机制开展科技成果转移转化活动。学校不再承担包括处级干部在内的人员工资、房租等经费,而是从转化收益中提取10%作为机构运行经费,建立收益与业绩直接挂钩的特色机制,既充分发挥市场优势,有效调动团队积极性,又强调事业职能,坚持在学校统一部署下保障事业发展方向。

  目前,已组建15人的专业化团队,打造了一系列品牌活动,实施了理工导航、北理艾尔等成功案例。

  三、资产经营公司全资控股的市场化技术转移机构建设(东南大学)

  将原技术服务公司改制为技术转移中心有限公司,由资产公司全资控股,科研院应用技术院院长担任董事长(不取酬),总经理采取市场化方式聘任,业务上接受科研院的指导。

  公司负责专利转让、技术作价入股及持股、建立投资孵化基金、设立并管理技术转移中心,同时作为企业化研究院的持股平台。

  采用市场化运行模式,招募了校企、校地合作、股权投资、孵化器建设等方面专业人才,根据责任分工同科研院签署合作备忘录,明晰工作界面和财务界面,进行市场化结算,自负盈亏,高管聘任由董事会决策,其他人员聘任由管理层决定,按照市场化模式建立薪酬标准和绩效考核标准。

  四、完全市场化运营的技术转移机构建设(中国地质大学〔武汉〕)

  成立了完全市场化运营的中部知光技术转移有限公司,负责建设运营国家知识产权运营公共服务平台高校运营(武汉)试点平台国家技术转移中部中心技术转移综合服务市场中国科协(武汉)海外科技人才离岸创新创业基地

  组建了一支100多人的专业团队,核心骨干成员拥有市场化运营经验,具有多个行业背景,熟悉知识产权、专利运营、市场推广、产业孵化和科技金融等相关知识。

  提出布局+运营一体化的专利运营理念,采用知识产权+”的运营模式,围绕关键领域技术,先开展专利布局,形成高价值专利包,再根据项目特点,以知识产权为核心,灵活选择运营方式,如专利许可、技术转移、产学研合作、产业孵化、资本运作等。搭建网络运营平台,汇聚人才、项目和专利等信息。与300多所高校、200多个城市、40余个科技服务机构建立合作关系,构建高校成果转移转化全价值服务链。

  五、四类专员技术转移队伍(清华大学)

  通过外部招聘、内部选派等形式组建了一支技术转移队伍,包括技术转移专员、知识产权专员、合规风控专员及综合保障人员,并在人员薪酬管控方面较学校职能部门享有一定自由度,可以适当参照市场标准确定人员薪酬。

  1.技术转移专员由学校根据学科和成果转化重点领域设置,要求具备电子信息、化工材料、生物医药、机械装备等专业硕士或博士学位,具有多年本专业领域研发或产业工作经验,能够承担相关技术领域成果转化的协调推动工作。

  2.知识产权专员应具备专利代理人等专业资质,具有高校或企业知识产权管理经验,能够做好学校科研成果的知识产权保护。

  3.合规风控专员应具备律师等专业资质,具有高校或企业法律实务经验,从制度建设、项目风控等层面,保障学校科技成果转移转化工作有序开展。

  4.综合保障专员主要负责财务资产管理、会务接待、外事等方面的工作。

  六、技术经理人一站式服务(南京理工大学)

  成立技术转移中心有限公司(学校全资),通过市场化手段组建了一支由海归博士、专利代理人、技术经纪人、律师、财务专家等40余人组成的职业技术经理人队伍,为技术转移提供一站式服务。由具有专业技术背景的博士牵头,协同专利代理人、技术经纪人、项目专员一同组建运营小组,围绕学校优势学科开展技术经纪服务,实现懂技术、懂市场、懂法律的团队服务模式。

  对团队专职人员实行基本工资+绩效工资+转让贡献奖励的薪酬体系,将员工的工资与平时工作的和转化突出贡献的挂钩。

  七、技术经理人三诊模式(江苏大学)

  与江苏省技术交易市场合作成立江苏省首批技术经理人事务所,形成了100多人规模、专兼职结合的技术经理人队伍。聘用方式有两类:一类是由江苏省技术产权交易市场聘任,成为其注册的技术经理人;另一类是由镇江江苏大学技术转移有限公司、江苏汇智有限公司依据江苏省技术经理人管理规则聘任,包括市场招聘的专职人员以及江苏大学在职教师、科研院长及校友、科技镇长团成员、龙头企业技术负责人、地方政府科技助理等兼职人员。

  技术经理人采取三诊模式开展校地、校企科技服务及科技成果转移转化。第一,坐诊模式。定期安排学校专家在各技术转移分中心进行技术坐诊,由地方政府组织对口企业现场咨询,技术经理人进行跟踪服务。第二,巡诊模式。技术转移中心与地方科技部门共同组织专家对企业进行技术巡诊,技术经理人对有需求的企业进行跟踪、对接、反馈,帮助企业解决技术改造、升级转型等难题。第三,会诊模式。组织校友企业家及专家团,对学校科技成果进行技术会诊,筛选出具有市场价值的成果,在校友会网站发布,开展江苏大学科技成果认领资助工程,承担该工程的校友被聘为技术经理,可获得技术经理人有关奖励。

首批科技成果转移转化基地典型经验之三

——职称评聘、兼职兼薪与离岗创业

  畅通从事成果转化工作教师的职称晋升通道,明确科技人员校外兼职和离岗创业相关制度,能够有效激发科研人员开展创新创业和科技成果转移转化的活力。科技成果转移转化基地加大改革力度,将国家有关激励政策在实际工作中贯彻落实。大连理工大学、苏州大学设立了成果转化类岗位;四川大学在职称评审中增加成果转化类指标;清华大学、浙江工业大学规范了校外兼职、离岗创业的审批流程和相关规定。

  一、科技成果转化进款等纳入岗位评聘条件(大连理工大学)

  设立科技成果转化类高级专业技术岗位,将科技成果转化进款等纳入评聘条件。对于转系列竞聘该类型岗位的人员要有一定的科技成果转化工作经历,包括但不限于在各级各类工程(技术)研究中心(工程实验室)、校企校地研究院等平台承担项目,以签订的科技成果转化合同(技术许可、转让和作价投资)为准。

  二、单列应用推广型岗位(苏州大学)

  单列应用推广型岗位,重点考察应聘人员的实际水平和发展潜力与岗位的匹配度。对高级职务申报者,学校组织专家进行同行外审,重点考察代表性成果的创新水平、质量以及转化情况,同时由校内专家进行学科组评议,根据申报人员申报的岗位类别、工作业绩和学术水平等进行综合评议,最后向高级职称评审委员会推荐人选。

  近两年,已有5名教师申报应用推广型岗位,3名通过评审被正式聘任,其中正高2名,副高1名。

  三、成果转化类指标列入职称评审标准(四川大学)

  1.在【优秀青年教师破格申报】中,将作为负责人承担横向项目且到校经费(或累计到校经费)达到某个额度作为必备条件选项之一申报副高级/正高级职称。

  2.在【优秀青年教师绿色通道】和【专职科研系列】明确作为第一发明人,以四川大学为第一单位获得授权发明专利并签订技术许可或转让合同,且实际到校经费(不含拨出经费)达到某个额度作为必备条件选项之一申报副高级/正高级职务。

  3.在【教学科研系列】明确承担横向科研项目(或重大科研成果转化、大型工程项目,排名前31项且到校经费(不含拨出经费)达到某个额度可作为必备条件选项之一申报副教授/教授,且在【教学科研系列】和【专职科研系列】均明确将作为第一单位及第一完成人推广应用原创性重大知识产权≥1项且成果转化累计到校总经费(不含拨出经费)达到某个额度作为申报副教授/教授(副研究员/研究员)的可选条件之一。

  4.在【工程实验系列】明确作为技术负责人开发的职务发明成果实现产业化(或重大科研成果转化、重大工程技术项目转化、大型工程项目),且累计上交学校效益达到某个额度可作为必备条件选项之一申报高级/正高级工程师。

  四、规范兼职兼薪与离岗创业审批、时限、取酬、考核等要求(清华大学)

  印发《清华大学教职工校外兼职活动管理规定》,规范校外兼职分类与审批、校外兼职时间与取酬、与科技成果转化有关的离岗创新创业管理、相关责任等。

  1.从事校外兼职应由本人申报,经所在二级单位审核同意,报人事处审批。原则上不得在企业担任法定代表人、董事长、经理、财务负责人、执行董事等重要职务,不得作为企业的实际控制人。兼职时间原则上每周不超过一天,全年累计不超过二十二天。

  2.校外兼职情况纳入教职工年度考核内容,教职工于每年年底如实向学校报告全年兼职情况,由二级单位在本单位范围内进行公示。

  3.教职工离岗创业,由本人提出书面申请,所在二级单位在保证学校教育教学、科学研究等任务顺利完成的基础上,根据学科发展和科技创新需要,依据学校知识产权管理领导小组批准的科技成果处置方案,并结合本单位实际情况提出审核意见,报学校审批;经学校批准,教职工可以离岗从事科技成果转化等创新创业活动。

  4.离岗创新创业时间原则上不超过三年,且不得超过聘用合同期限;不得从学校和校外聘用单位同时获得报酬。创业期满或本人提出提前回校,由所在二级单位按照规定进行岗位聘任。

  五、明确离岗创业期限、职称评聘、养老保险等政策(浙江工业大学)

  1.离岗创新创业的期限一般不超过5年,最多续签一次,两次期限累计不超过6年。

  2.在专业技术职务评聘、岗位等级晋升、年度考核等方面将离岗创业期间取得的科技开发、技术应用、成果转化等业绩作为重要依据。

  3.允许离岗创业人员在养老保险问题上拥有选择权,可按规定继续参加事业单位社会保险,也可选择在企业所在地参加社会保险。

  4.审批流程一般为:个人填写《浙江工业大学离岗创业申请表》,详细说明离岗创业去向及创业项目说明,经所在部门同意并签署意见,人事处处务会讨论、签署意见后,上报学校党委会审议通过,向浙江省人社厅报备,最后学校与个人签订离岗创业协议。

  目前,共有14位教师办理了离岗创业申请手续。据不完全统计,已创办企业4家,创造产值2000多万元,争取到合作经费近千万元,带动劳动就业65人。

首批科技成果转移转化基地典型经验之四

——专利布局与高价值专利培育

  开展专利布局与高价值专利培育,是提升专利成果质量的有效手段,有利于科技成果转移转化效率的提高。科技成果转移转化基地加强对专利信息的分析利用,探索专利导航服务科技创新机制,从创新源头抓质量,主动研发符合市场需求的高水平科研成果。湖南大学、中山大学、南京理工大学、江苏大学、苏州大学等开展了各具特色的高价值专利培育工作;山东理工大学围绕重大科技成果,组建专家团队进行专利导航和布局,为开展成果转化奠定了坚实的基础。

  一、实施高价值专利挖掘与培育工程(湖南大学)

  成立了科技成果转化中心(知识产权中心)和知识产权信息服务中心,购置了高校专利管理云服务、InnographincoPatProQuest Dialog等专利检索与分析平台,提供专利预检索、专利分析、专利导航、专利交易和运营反馈等服务,为18个科研团队开展了专利导航分析。

  实施高价值专利挖掘与培育工程,引入外部知识产权专业服务机构,围绕优势行业领域和战略性新兴产业遴选重点项目或优势研发团队,布局基础专利、支撑性专利、延伸性专利、防御性专利等,构建高价值专利组合,形成保护合力,确保权利稳定性。

  例如:围绕新能源汽车关键技术研发布局15件专利,并成功应用于湖南猎豹汽车股份有限公司有关车型上,预计每年可产生综合经济效益3200万元。

  二、重大项目专利导航和高价值专利培育(中山大学)

  依托学校国家知识产权信息服务中心开展高价值专利培育,借助中心丰富的专利信息资源,围绕学校重大、重点科研团队,提供专利信息检索分析、专业技术分析导航服务,使科研人员及时了解和掌握最新的产业发展、技术创新趋势,把握竞争优势,寻求市场机遇,为更好地进行技术创新、成果保护及成果转化提供重要参考依据。此外,与第三方知识产权服务机构合作,进行知识产权信息分析、市场前景评估、专利导航和布局等。

  每年自筹经费5001000余万元,遴选有产业化前景的项目,开展专利导航和高价值专利培育,形成一批高质量专利成果,促成专利转让和实施许可项目、横向合作项目共计68项,转化金额达到5802万元。

  三、高价值专利培育示范中心建设(南京理工大学、江苏大学)

  南京理工大学建设先进焊接装备技术领域高价值专利培育示范中心,建立包括专利导航、专利挖掘与布局、专利申请、专利运营的有效服务机制。

  1.进行专利态势分析,梳理现有技术清单,分析关键技术和空白点。

  2.开展专利布局,申请前进行预审查新,形成一批核心高质量专利,构建形成专利池。

  相关技术成果已在国防、高档装备、承压设备、新能源、新材料、轨道车辆等领域大型国企、中小型民营科技企业得到应用。

  江苏大学发挥在农业装备工程领域的学科优势,联合企业共同建立高价值专利培育示范中心。

  1.建立组织管理机构,形成高价值专利全流程管理规范,建立知识产权管理信息平台,深入开展专利竞争态势分析,并围绕核心技术进行战略性布局。

  2.建立智能农业装备高价值专利评价指标体系及专利申请预审机制,在专利申请前,由技术负责人组织行业专家对研发成果的技术先进性、市场应用前景进行评估,选择较好的研发成果,提交完整、充分的技术交底书。专利服务团队围绕技术难点开展关键技术分析,制定专利布局策略,完成高质量专利申请。

  例如:围绕核心技术一种轴向喂入式稻麦脱粒分离一体化装置布局了23件发明专利,并以专利许可的方式应用于履带式联合收割机龙头企业,建成多条高效能联合收割机生产线,形成了年产6万台的生产能力,近三年共销售产品86082台。

  四、龙头企业、优势学科、高端服务三位一体的高价值专利培育(苏州大学)

  探索建立龙头企业、优势学科、高端服务三位一体的高价值专利培育路径,布局高端微纳制造装备高价值专利培育示范中心。依托微纳光学制造优势学科和教育部重点实验室、江苏省重点实验室,联合苏大维格科技集团股份有限公司,聘请专业服务机构,组建管理委员会和项目管理、技术研发、专利分析,信息平台、专利申请、专利转化等6个专业工作组,进行专利导航和前瞻性布局分析,选择有市场化前景的高端微纳制造装备技术方向开展研发,及时布局专利,进行专利申请预审和专利撰写质量跟踪,形成多个高价值专利组合,并分步推动相应技术的产业化或技术转移。

  经过近3年的建设,学校和苏大维格联合布局申请了一批高价值专利,研发的高速率大幅面双驱微纳紫外激光直写系统iGrapher800”,出口以色列、韩国等国家;研制的纳米光刻设备NanoCrystal是国际上首台实现100 nm特征结构的并行直写光学系统。

  五、专业团队指导开展精准布局(山东理工大学)

  毕玉遂教授带领的研究团队历经14年,成功研制出无氯氟新型聚氨酯化学发泡剂,引起国内外高度关注。学校充分了解课题组的研究进展及知识产权保护需求,及时向有关部门报告情况,寻求专业指导。国家知识产权局专门成立微观专利导航工作组进驻山东理工大学,指导学校开展专利布局、撰写、申请等工作。

  学校成立了专利分析、撰写团队,团队成员均具有比较深厚的有机化学理论基础,在专家指导下对核心专利进行全面分析,将无氯氟聚氨酯化学发泡剂的反应原理同有机化学理论充分结合,尽可能扩展技术保护范围。同时,对下游产业链的应用方面也进行了专利布局,对未来可能衍生出的新领域和新技术进行保护。目前,共申请中国发明专利40余件,2件核心专利已获得授权;申报PCT专利3件,覆盖欧、美、日等主要发达国家,已陆续获得多国授权。

  2017年,学校与淄博补天新材料技术有限公司就该成果签订了专利独占许可协议,合同金额高达5.2亿元,创下国内高校专利许可使用费的最高纪录。

首批科技成果转移转化基地典型经验之五

——积极探索新机制

  科技成果转移转化基地创新工作方法和工作思路,积极探索赋予科研人员科技成果所有权改革。西南交通大学开展以事前产权激励为核心的职务科技成果权属改革,将转化后奖励前置为所有权共有;四川大学建立了科学确权的决策机制,进行学校与成果完成人的产权分割;上海交通大学探索实施权利分割+授权投资的模式,形成了独具特色的科技成果转移转化工作体系。

  此外,还有一些科技成果转移转化基地在实践中形成了一些特色做法,例如:西北工业大学建立了首席科学家一票否决制,保证成果转化企业技术发展方向不偏离正轨;首都师范大学采用三段指标评估法,对科技成果进行评估和诊断。

  一、混合所有制改革(西南交通大学)

  将对成果完成人的转化后奖励前置为所有权共有,实现从三权(使用权、处置权与收益权)到一权(知识产权)的引领性改革,在转化前就约定科技成果完成人与学校共享所有权,成为共同专利权人,以科技成果确权方式实现科技成果完成人身份变革,充分赋予他们对科技成果转化的自主权、决策权、定价权,从根本上调动了成果完成人的转化积极性与主动性。

  目前,已完成222项职务科技成果分割确权,通过职务科技成果混合所有制作价入股成立了24家高科技创业公司,吸引社会投资近8亿元。

  二、科学确权决策机制(四川大学)

  建立科学确权决策机制,成立科技成果所有权权属认定工作小组(简称确权小组),由科研院、产研院、国资处、财务处、审计处、后勤管理处、科产集团、学院(所、中心等)等部门及校内外技术专家、投融资专家组成。成果完成人提出确权申请,写明成果的项目来源、经费使用情况、资源使用情况,由确权小组组织评议,按照一定的公式计算,确定该成果权属分享比例。确权结果在校内公示15日无异议后,学校与成果完成人签署所有权权属共享协议书。

  三、产权分割+授权投资机制(上海交通大学)

  采用产权分割+授权投资的机制创新,打通科技成果作价投资的完整链条。以糖尿病糖化血红蛋白相关成果作价投资为例,具体流程为:

  1.学校与意向方初步达成合作协议,以2000万元的注册资本成立公司。

  2.学校与持股单位、成果完成人签订科技成果分割转让协议,以一元名义价格将科技成果向两者转让,其中持股单位占比40%,成果完成人团队占比60%

  3.学校授权持股单位与意向方、成果完成人团队共同成立公司。

  4.对科技成果进行无形资产评估。

  5.持股单位与成果完成人团队按照约定比例将科技成果向新设公司转让,并完成出资。

  四、首席科学家一票否决制(西北工业大学)

  在组建科技成果转化企业时,由投资者组建专业运营团队,负责企业的经营管理,设立首席科学家,负责企业技术发展规划。首席科学家一般由学校科研团队负责人担任,并在公司章程中对其职权进行约定,作为董事出席董事会,拥有企业技术发展方向的一票否决权。当企业发展方向违背其组建初衷,首席科学家可行使一票否决权,确保企业发展方向不偏离正轨。

  自该制度实施以来,先后有2名院士、3名长江学者以及多名学科带头人担任科技成果转化企业的首席科学家,为企业的高质量持续发展保驾护航。

  例如:某公司首席科学家把握技术方向,引领其不断在技术应用上实现突破,成立9年来始终致力于陶瓷基复合材料研制和生产,已开展十个国家重大科技专项的研发,成功实现了军转民,应用到了民航客机、高铁和重卡等产品上,将形成年产值数十亿元的产业规模。铂力特公司首席科学家为其制定了金属3D打印全套解决方案提供商的发展定位,在8年内建立了独创的全链条金属3D打印技术创新体系,成为中国工业级金属3D打印领域的领军企业、中国第一家全产业链3D打印股。

  五、成果价值三段指标评估法(首都师范大学)

  采用三段指标评估法,对科技成果进行评估和诊断,从技术、人才、法律、知识产权、市场应用前景等多方面进行论证。在信息披露阶段、知识产权申请阶段和成果转化及产业化三个阶段,分别组织专业机构和专家团队进行论证,并使校方、成果团队和企业方在每一阶段就该项科研成果的评估价值达成一致。价值评估是一个区间而不是固定值,最终的交易价格只要落入区间即可,从细节处落实了对科技成果完成人、管理人员的尽职免责条款。

首批科技成果转移转化基地典型经验之六

——科技成果转移转化工作流程

  有关高校结合实际工作制定了科技成果转移转化工作流程图(见附件),内容全面、流程清晰、一目了然,使科研人员明确了解科技成果转移转化的程序,有利于推动他们在转化各阶段积极配合管理部门推进相关工作。

  一、大连理工大学科技成果转移转化工作流程

  二、东南大学科技成果转移转化工作流程图

  三、浙江大学科技成果转移转化工作流程图

  四、湖南大学科技成果转移转化工作流程图

  五、四川大学科技成果转移转化工作流程图

  六、首都师范大学科技成果转移转化工作流程图

教育部科技司关于印发首批高等学校科技成果转化和技术转移基地典型经验的通知

教科技司〔202070

有关高校:

  为贯彻落实党中央、国务院关于推进科技成果转移转化的重要部署,支持高校探索创新科技成果转移转化机制,进一步加强高校科技成果转移转化能力,20192月,教育部认定了首批47所高等学校科技成果转化和技术转移基地(以下简称科技成果转移转化基地)。首批科技成果转移转化基地结合自身特点和发展需求,大胆探索,锐意进取,在风险防控、专业化能力建设、岗位设置及职称评聘、校外兼职与离岗创业、专利布局与高价值专利培育、科技成果所有权改革等方面形成了切实有效的做法,取得一批可参考借鉴的经验。现将首批科技成果转移转化基地的典型经验印发,供结合实际学习参考。(具体经验附后)

  教育部科技司

  2020416

首批科技成果转移转化基地典型经验之一

——风险防控机制

  科技成果转移转化工作流程复杂,环节较多,涉及面广。对科技成果转移转化过程中的各类风险因素进行有效识别,制定具有针对性的防控措施,是科技成果转移转化过程合法合规的重要保障。清华大学对成果处置标的技术情况、技术受让人情况、交易方案、审批程序等进行尽职调查; 大连理工大学完善管理流程,注重关键环节的风险防控;浙江大学明确了关联交易的范围,并制定了审批细则,建立了有效的风险防控机制。

  一、开展科技成果处置尽职调查(清华大学)

  制定《清华大学科技成果处置尽职调查办法》,规范尽职调查职责与程序,为标的技术情况调查、技术受让人情况调查、交易方案调查与分析以及审批程序合规性调查制订了行为守则。

  1.技术情况调查包括知识产权权属、知识产权法律状态、权利限制情况、法律纠纷情况、技术先进性、涉外涉密情况等。

  2.技术受让人情况调查包括股权结构与实际控制人、资信和经营情况、与学校关联情况等。

  3.交易方案调查与分析包括产业宏观经济和行业情况、交易形式、价格、关联关系等。

  4.审批程序合规性调查遵循成果完成人、院系、学校的顺序开展,当成果完成人及审批人员与项目存在利益关系时,需进行回避。

  5.尽职调查由技术转移专员负责开展,并编制尽职调查报告,经分管副主任审查同意后,报主任审批。涉及重大复杂项目委托第三方专业机构开展部分尽职调查的,由第三方机构出具书面报告或意见。尽职调查报告编制完成并经审批通过后,方可将科技成果处置方案提交学校知识产权管理领导小组会议审议。

  二、强化关键环节风险防控(大连理工大学)

  完善科技成果转移转化全流程管理体系,注重关键环节的风险防控。主要包括:围绕许可、转让、作价投资、收益分配、兼职和离岗创业等方面细化操作流程和异议处理程序,明确侵犯他人知识产权、擅自实施和转让或变相转让、转化过程中弄虚作假和非法牟利等行为的法律责任等。

  1.科研人员提交《职务科技成果登记表》和《职务科技成果许可/转让/作价投资申请表》时,知识产权办公室对科技成果有效性、成果完成人真实性和受让企业合法性进行审查。

  2.学校设立科技成果洽谈与取证室,要求全体成果完成人进行现场确认签字,取证视频影像备存。如有特殊情况需授权,由被委托人(必须是完成人之一)与委托人签署授权委托书,明确授权的责任、义务及收益分配等事项,留存被委托人与委托人的签字确认视频影像。

  3.制定《大连理工大学科技成果许可和转让实施细则(暂行)》,明确对关联关系的界定,要求成果完成人及时进行关联关系披露,提交利益关联书面声明。

  三、明确关联交易确认标准(浙江大学)

  制定《浙江大学科技成果转化审批细则》,明确交易关联方的确认标准,包括以下情况:

  1.股东/实际控制人:科技成果完成人或其亲属为受让方法人或受让方控制的法人的股东或实际控制人;

  2.任职:科技成果完成人或其亲属在受让法人或受让方控制的法人任法定代表人、董事、监事或高级管理人员(亲属是指夫妻、直系血亲、三代以内旁系血亲或者近姻亲,包括但不限于配偶、父母、子女及其配偶、兄弟姐妹及其配偶,配偶的父母、兄弟姐妹,子女配偶的父母等);

  3.收益/收入/消费:科技成果完成人接受受让方任何形式的收入或享受受让方提供的任何形式的收益分配、消费(包括已发生或在将来发生);

  4.其他:科技成果完成人与受让方之间,或与受让方控制的法人之间,存在可能导致科技成果转移转化利益转移的其他关系。

  与关联方进行的科技成果转移转化,科技成果完成人负有主动、充分披露该关联交易的义务,并承担不实披露的法律责任。科技成果转移转化涉及关联方且拟采取协议定价方式确定交易价格的,科技成果完成人须做论述说明,经所在单位审批后学校可一事一议。

  案例:成果完成人拟对聚合物接枝石墨烯的制备方法79项专利及专利申请权通过协议定价方式转让给意向方,在转化申请中主动披露了成果完成人之一任职意向企业董事长且系意向方股东之一,持股比例为64.29%”,所在院系初审同意后报送学校科研院审批。为确保交易的公开、公平、公正,特别是定价公允合理,科研院将该项科技成果转化申请的定价方式由协议定价变更为挂牌交易,在完成人所在单位、学校相关部门以及技术交易平台网站公示了科技成果名称、内容、转化方式、拟交易价格及关联情况,同时委托第三方评估机构进行评估后,提请学校科技成果转化审批小组审批,并提交校务会讨论审议通过。

首批科技成果转移转化基地典型经验之二

——专业化机构和人才队伍建设

  专业化机构和人才队伍建设是科技成果转移转化工作实现高水平发展的重要支撑。浙江大学有效整合内设机构资源,充分发挥国家大学科技园作用,推动科技成果转移转化和创新创业工作;北京理工大学探索了事业化管理与市场化运营相结合的新机制;东南大学、中国地质大学(武汉)实施市场化运营机制,有效解决人员聘用、考核和激励等问题。清华大学组建了包括技术转移专员、知识产权专员、合规风控专员及综合保障人员的技术转移队伍;南京理工大学通过市场化手段建设职业技术经理人队伍,提供一站式服务;江苏大学组建了一支百余人的技术经理人队伍,采取三诊模式开展成果转化服务。

  一、校内机构协同推动科技成果转移转化(浙江大学)

  整合科学技术研究院、工业技术转化研究院、国家大学科技园等校内机构资源,搭建原始创新、技术研发、成果转化、孵化产业化全链条的成果转化体系,加快科技成果在科技园内转化及产业化。科技园按照汇聚资源,构建平台,强化服务,孵小扶新的思路,积极推动科技成果转化、高新技术企业孵化和创新创业人才培养。

  1.强化创新创业服务,搭建 “FOCUS”(全维度Full-Field、跨领域Overarching、终身制Career、全球化Universal、高赋能Stimulating)创新服务体系,将智享(科创产业学习交流平台)、智汇(行业科研发展高端对话)、智融(泛浙大投融资对接)、智学(浙大创新创业训练营)、求是桥(浙大科技成果对接)等五大服务平台化,通过国家级科技企业孵化器、国家备案(专业化)众创空间等载体,吸引浙大师生在科技园内创办孵化企业、转化科技成果。

  2.积极推进大学生创业,通过搭建杭州大学生创业学院杭州大学生创业园(西湖-浙大科技园)“e-WORKS创业实验室杭州国际人才创业创新园(紫金园区)等,推进创业教育、创业实践,扶持自主创业,促进大学生在科技园转化成果。

  3.积极引入民间资本,构建浙大紫金创投联盟紫兴天使投资基金等投融资服务平台,并且与金融机构建立金融服务超市,通过资本服务,加快成果转化。

  4.加强与浙江宁波、江西南昌等地的校地合作,加快科技成果在当地转化,促进高新技术产业向地方辐射。

  二、事业化管理+市场化运营的技术转移机构建设(北京理工大学)

  探索以事业化管理+市场化运营为主要特征的新型技术转移机构,同时设立技术转移中心和技术转移有限公司。

  技术转移中心是学校正式设立的二级部门(非挂靠机构),统一管理技术转让、许可、作价入股等业务。技术转移公司是运行实体,作为人员聘用、考核、激励平台,以市场化机制开展科技成果转移转化活动。学校不再承担包括处级干部在内的人员工资、房租等经费,而是从转化收益中提取10%作为机构运行经费,建立收益与业绩直接挂钩的特色机制,既充分发挥市场优势,有效调动团队积极性,又强调事业职能,坚持在学校统一部署下保障事业发展方向。

  目前,已组建15人的专业化团队,打造了一系列品牌活动,实施了理工导航、北理艾尔等成功案例。

  三、资产经营公司全资控股的市场化技术转移机构建设(东南大学)

  将原技术服务公司改制为技术转移中心有限公司,由资产公司全资控股,科研院应用技术院院长担任董事长(不取酬),总经理采取市场化方式聘任,业务上接受科研院的指导。

  公司负责专利转让、技术作价入股及持股、建立投资孵化基金、设立并管理技术转移中心,同时作为企业化研究院的持股平台。

  采用市场化运行模式,招募了校企、校地合作、股权投资、孵化器建设等方面专业人才,根据责任分工同科研院签署合作备忘录,明晰工作界面和财务界面,进行市场化结算,自负盈亏,高管聘任由董事会决策,其他人员聘任由管理层决定,按照市场化模式建立薪酬标准和绩效考核标准。

  四、完全市场化运营的技术转移机构建设(中国地质大学〔武汉〕)

  成立了完全市场化运营的中部知光技术转移有限公司,负责建设运营国家知识产权运营公共服务平台高校运营(武汉)试点平台国家技术转移中部中心技术转移综合服务市场中国科协(武汉)海外科技人才离岸创新创业基地

  组建了一支100多人的专业团队,核心骨干成员拥有市场化运营经验,具有多个行业背景,熟悉知识产权、专利运营、市场推广、产业孵化和科技金融等相关知识。

  提出布局+运营一体化的专利运营理念,采用知识产权+”的运营模式,围绕关键领域技术,先开展专利布局,形成高价值专利包,再根据项目特点,以知识产权为核心,灵活选择运营方式,如专利许可、技术转移、产学研合作、产业孵化、资本运作等。搭建网络运营平台,汇聚人才、项目和专利等信息。与300多所高校、200多个城市、40余个科技服务机构建立合作关系,构建高校成果转移转化全价值服务链。

  五、四类专员技术转移队伍(清华大学)

  通过外部招聘、内部选派等形式组建了一支技术转移队伍,包括技术转移专员、知识产权专员、合规风控专员及综合保障人员,并在人员薪酬管控方面较学校职能部门享有一定自由度,可以适当参照市场标准确定人员薪酬。

  1.技术转移专员由学校根据学科和成果转化重点领域设置,要求具备电子信息、化工材料、生物医药、机械装备等专业硕士或博士学位,具有多年本专业领域研发或产业工作经验,能够承担相关技术领域成果转化的协调推动工作。

  2.知识产权专员应具备专利代理人等专业资质,具有高校或企业知识产权管理经验,能够做好学校科研成果的知识产权保护。

  3.合规风控专员应具备律师等专业资质,具有高校或企业法律实务经验,从制度建设、项目风控等层面,保障学校科技成果转移转化工作有序开展。

  4.综合保障专员主要负责财务资产管理、会务接待、外事等方面的工作。

  六、技术经理人一站式服务(南京理工大学)

  成立技术转移中心有限公司(学校全资),通过市场化手段组建了一支由海归博士、专利代理人、技术经纪人、律师、财务专家等40余人组成的职业技术经理人队伍,为技术转移提供一站式服务。由具有专业技术背景的博士牵头,协同专利代理人、技术经纪人、项目专员一同组建运营小组,围绕学校优势学科开展技术经纪服务,实现懂技术、懂市场、懂法律的团队服务模式。

  对团队专职人员实行基本工资+绩效工资+转让贡献奖励的薪酬体系,将员工的工资与平时工作的和转化突出贡献的挂钩。

  七、技术经理人三诊模式(江苏大学)

  与江苏省技术交易市场合作成立江苏省首批技术经理人事务所,形成了100多人规模、专兼职结合的技术经理人队伍。聘用方式有两类:一类是由江苏省技术产权交易市场聘任,成为其注册的技术经理人;另一类是由镇江江苏大学技术转移有限公司、江苏汇智有限公司依据江苏省技术经理人管理规则聘任,包括市场招聘的专职人员以及江苏大学在职教师、科研院长及校友、科技镇长团成员、龙头企业技术负责人、地方政府科技助理等兼职人员。

  技术经理人采取三诊模式开展校地、校企科技服务及科技成果转移转化。第一,坐诊模式。定期安排学校专家在各技术转移分中心进行技术坐诊,由地方政府组织对口企业现场咨询,技术经理人进行跟踪服务。第二,巡诊模式。技术转移中心与地方科技部门共同组织专家对企业进行技术巡诊,技术经理人对有需求的企业进行跟踪、对接、反馈,帮助企业解决技术改造、升级转型等难题。第三,会诊模式。组织校友企业家及专家团,对学校科技成果进行技术会诊,筛选出具有市场价值的成果,在校友会网站发布,开展江苏大学科技成果认领资助工程,承担该工程的校友被聘为技术经理,可获得技术经理人有关奖励。

首批科技成果转移转化基地典型经验之三

——职称评聘、兼职兼薪与离岗创业

  畅通从事成果转化工作教师的职称晋升通道,明确科技人员校外兼职和离岗创业相关制度,能够有效激发科研人员开展创新创业和科技成果转移转化的活力。科技成果转移转化基地加大改革力度,将国家有关激励政策在实际工作中贯彻落实。大连理工大学、苏州大学设立了成果转化类岗位;四川大学在职称评审中增加成果转化类指标;清华大学、浙江工业大学规范了校外兼职、离岗创业的审批流程和相关规定。

  一、科技成果转化进款等纳入岗位评聘条件(大连理工大学)

  设立科技成果转化类高级专业技术岗位,将科技成果转化进款等纳入评聘条件。对于转系列竞聘该类型岗位的人员要有一定的科技成果转化工作经历,包括但不限于在各级各类工程(技术)研究中心(工程实验室)、校企校地研究院等平台承担项目,以签订的科技成果转化合同(技术许可、转让和作价投资)为准。

  二、单列应用推广型岗位(苏州大学)

  单列应用推广型岗位,重点考察应聘人员的实际水平和发展潜力与岗位的匹配度。对高级职务申报者,学校组织专家进行同行外审,重点考察代表性成果的创新水平、质量以及转化情况,同时由校内专家进行学科组评议,根据申报人员申报的岗位类别、工作业绩和学术水平等进行综合评议,最后向高级职称评审委员会推荐人选。

  近两年,已有5名教师申报应用推广型岗位,3名通过评审被正式聘任,其中正高2名,副高1名。

  三、成果转化类指标列入职称评审标准(四川大学)

  1.在【优秀青年教师破格申报】中,将作为负责人承担横向项目且到校经费(或累计到校经费)达到某个额度作为必备条件选项之一申报副高级/正高级职称。

  2.在【优秀青年教师绿色通道】和【专职科研系列】明确作为第一发明人,以四川大学为第一单位获得授权发明专利并签订技术许可或转让合同,且实际到校经费(不含拨出经费)达到某个额度作为必备条件选项之一申报副高级/正高级职务。

  3.在【教学科研系列】明确承担横向科研项目(或重大科研成果转化、大型工程项目,排名前31项且到校经费(不含拨出经费)达到某个额度可作为必备条件选项之一申报副教授/教授,且在【教学科研系列】和【专职科研系列】均明确将作为第一单位及第一完成人推广应用原创性重大知识产权≥1项且成果转化累计到校总经费(不含拨出经费)达到某个额度作为申报副教授/教授(副研究员/研究员)的可选条件之一。

  4.在【工程实验系列】明确作为技术负责人开发的职务发明成果实现产业化(或重大科研成果转化、重大工程技术项目转化、大型工程项目),且累计上交学校效益达到某个额度可作为必备条件选项之一申报高级/正高级工程师。

  四、规范兼职兼薪与离岗创业审批、时限、取酬、考核等要求(清华大学)

  印发《清华大学教职工校外兼职活动管理规定》,规范校外兼职分类与审批、校外兼职时间与取酬、与科技成果转化有关的离岗创新创业管理、相关责任等。

  1.从事校外兼职应由本人申报,经所在二级单位审核同意,报人事处审批。原则上不得在企业担任法定代表人、董事长、经理、财务负责人、执行董事等重要职务,不得作为企业的实际控制人。兼职时间原则上每周不超过一天,全年累计不超过二十二天。

  2.校外兼职情况纳入教职工年度考核内容,教职工于每年年底如实向学校报告全年兼职情况,由二级单位在本单位范围内进行公示。

  3.教职工离岗创业,由本人提出书面申请,所在二级单位在保证学校教育教学、科学研究等任务顺利完成的基础上,根据学科发展和科技创新需要,依据学

学院地址:江西省赣州市经济技术开发区赣州新能源汽车科技城内    邮编:341000

赣州职业技术学院-科研与对外交流合作处版权所有